ComfyUI
ComfyUI是一个强大的模块化stable diffusion图形化界面和后端服务,提供了通过workflow的方式设计stable diffusion工作流。相比WebUI,ComfyUI提供了灵活的方式自定义工作流,支持工作流复用,或者修改、替换甚至是开发其中的节点来满足不同的需求。ComfyUI能够处理更复杂、更大规模的任务,同时内部对性能做了优化,生成更快,占用显存更小。
概念
- 潜在空间: 机器学习中用于表示数据被压缩或编码成较低维度的特征空间
- CLIP(Contrastive Language Image Pre-training,对比语言图像预训练):是一个常用的Text Encoder模型,将文本embedding成特征向量
- MODEL:具备对图片进行降噪能力的模型,一般有2种格式:
- safetensors:仅包含模型的参数,加载安全性好,速度快
- ckpt:除了模型参数外,还包含训练过程中的优化器状态,相当于训练快照,可以用于恢复训练,但是体积较大且存在安全风险
- VAE(Variational Auto Encoder,变分自编码器):将图片编码成潜在空间以及将潜在空间解码成图片
- LoRA(Low-Rank Adaptation of Large Language Models, 大语言模型的低秩自适应):最初为大语言模型设计,
在不修改大模型各层参数的前提下,在各层之间注入可训练的层,类似在两个函数之间做参数转换,(删除的文字介绍的是另一种名为Adapter的微调方式),LoRA的数学原理是一个大矩阵是可以通过两个小矩阵计算所得,通过调整小矩阵中的参数即可生成原来大矩阵的结果,而小矩阵的参数远远小于大矩阵,从而大大降低了大模型微调的训练量,后来也应用到Stable diffusion模型中
原理
文生图
- 用户输入的prompt会被Text Encoder embedding成特征向量
- 特征向量和一张随机噪声图(如电子雪花图)一起放入Image Information Creator中,Creator将特征向量和噪声图转换到一个潜在空间内,然后根据特征向量将噪声图进行降噪
- 降噪后的结果会被Image Decoder解码成一张图片
整个过程,与其说 AI 是在「生成」图片,不如称其为「雕刻」更合适。就像米开朗基罗在完成大卫雕像后,说过的一句话那样:雕像本来就在石头里,我只是把不要的部分去掉。
Image Information Creator做的事情就是将一张充满噪点的图片去除其中不需要的噪点。
图生图
图生图主要有2种方式,分别是重绘和参考。
重绘
重绘使用用户输入的图片作为基底,在其之上生成新的图片。原理和文生图基本一致,只是将随机噪声图替换成了用户输入的图片,然后通过模型增加噪声。
参考
参考是将图片作为prompt输入,模型根据prompt的指令生成新的图片。原理也和文生图基本一致,只是在第一步中除了输入文本prompt,还需要输入一张图片,使用相应的模型将文本和图片同时embedding成特征向量。
GUI
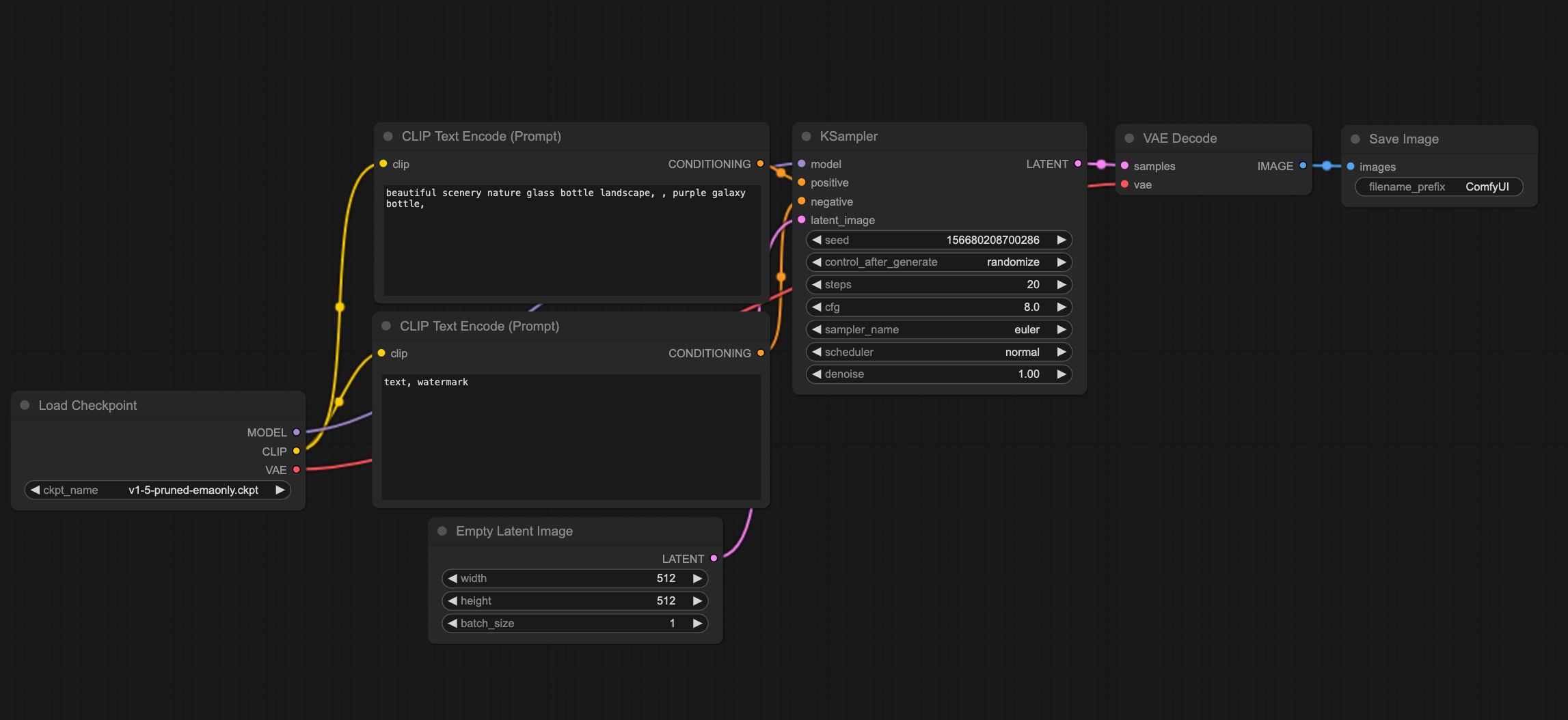
理解了上面的概念和原理之后,就很容易看懂ComfyUI的界面了:
还是有些疑惑?那我们把界面整理一下:
这样是不是就明白了
GUI中还有2个在原理中未涉及到的节点:
- Load Checkpoint:可以理解为模型加载器,加载了MODEL、CLIP、VAE 3个模型
- Save Image:保存图片
再对Text Encoder做一些补充说明:
Text Encoder分为正向prompt和负向prompt,在正向prompt列出你希望在结果图片中看见的风格或内容,在负向prompt列出你不想在结果图片中看见的风格或内容。一般来说,编写prompt有以下几个原则:
- prompt不是越长越好,尽量控制在75个token(约60个单词)以内
- 不需要写完整的句子,只需要列出关键词,关键词之间使用逗号分割
- 越重要的关键词放在越前面
- 可以使用(keyword:weight)的方式来控制关键词的权重,如(cute:1.2)表示增加.2倍的效果,如果weight小于1则会减少效果



